평소에 안쓰고 깔아둔 ComfyUI... 그러나 NAI에서 캐릭터 레퍼런스가 이상해지면서 다시 ComfyUI를 배우기로 했다. ComfyUI는 그래픽카드의 스펙만 따라준다면 누구나 무료로 집에서 AI그림을 뽑을 수 있도록 해주는 프로그램이다.

다른 사람들이 공유하는 워크플로우를 사용해도 좋지만, 나는 기본부터 차근히 배워보고 싶기에 아무것도 없는 화면부터 시작하였다.

먼저 체크포인트 모델을 불러와야 한다. 마우스 우클릭으로 해당 창을 띄우고 노드 추가를 클릭

뭔가 많이 뜨는데, 당황하지 말고 로더를 클릭

그럼 숨어있던 체크포인트 로드가 보인다. 보통 영어로 노드를 찾는게 편하지만, 필자는 귀찮아서 한국어로 진행하였다.

보통 ComfyUI에 사용할 모델을 다운 받지 않았으면 모델이 안 뜨는 걸로 기억하고 있다. 하지만 과거의 필자가 모델을 넣어두었는지 바로 뜨는게 보인다.
이 체크포인트 노드는 그림을 그릴 메인 AI 모델(보통 .safetensors 파일)을 불러오는 역할을 한다. 그림을 그리는 AI의 뇌라고 보면 된다.
보통 모델은 아래의 사이트에서 많이 구하므로 참고하자.
Civitai | Discover and Create AI Art
Explore thousands of free Stable Diffusion & Flux models, create and share AI-generated art, and join the world's largest community of generative AI creators.
civitai.com
civitai 사이트는 회원가입을 해야 이용이 가능하다. 처음 들어간다면 Home에서 Models를 클릭하고 필터 기능으로 체크포인트 모델을 찾을 수 있다.
이어서 이제 모델에게 그려달라는 명령어를 넣을 노드를 불러와보자.

다시 우클릭으로 해당 창을 띄우고 조건화를 누른다.

CLIP 텍스트 인코딩 (프롬프트)를 눌러서 노드를 불러온다.

노드가 무사히 불러와졌다.
AI모델에게는 그려야 하는 것(Positive), 그리지 말라고 할 것(Negative) 용도가 필요하므로 하나 더 불러와주자.

다 불러와주었다면 연결해주자.

이 노드는 우리가 입력한 프롬프트를 AI가 이해할 수 있는 숫자 데이터(벡터)로 번역해 주는 노드에 해당한다. AI라고 그냥 텍스트 주면 AI도 모른다.
사실 인공지능 모델 자체가 사실 수십억 개의 숫자로 이루어진 거대한 행렬들의 집합이다. 그러므로 행렬 곱셈으로 우리가 원하는 이미지를 뽑아주고 있는 셈이다. 컴퓨터 그래픽스를 배운거나 선형대수학을 전선으로 배운 사람이라면 이해가 쉬울 것이다.
이번에는 그림을 그릴 해상도를 준비해보자.

다시 우클릭으로 노드 추가에 들어가서, 잠재 데이터에 들어가 준다.

여기서 빈 잠재 이미지 클릭.
빈 잠재 이미지 노드가 하는 일은 그림을 그릴 바탕을 준비하고 해상도(가로x세로 크기)를 결정하는 일을 한다.
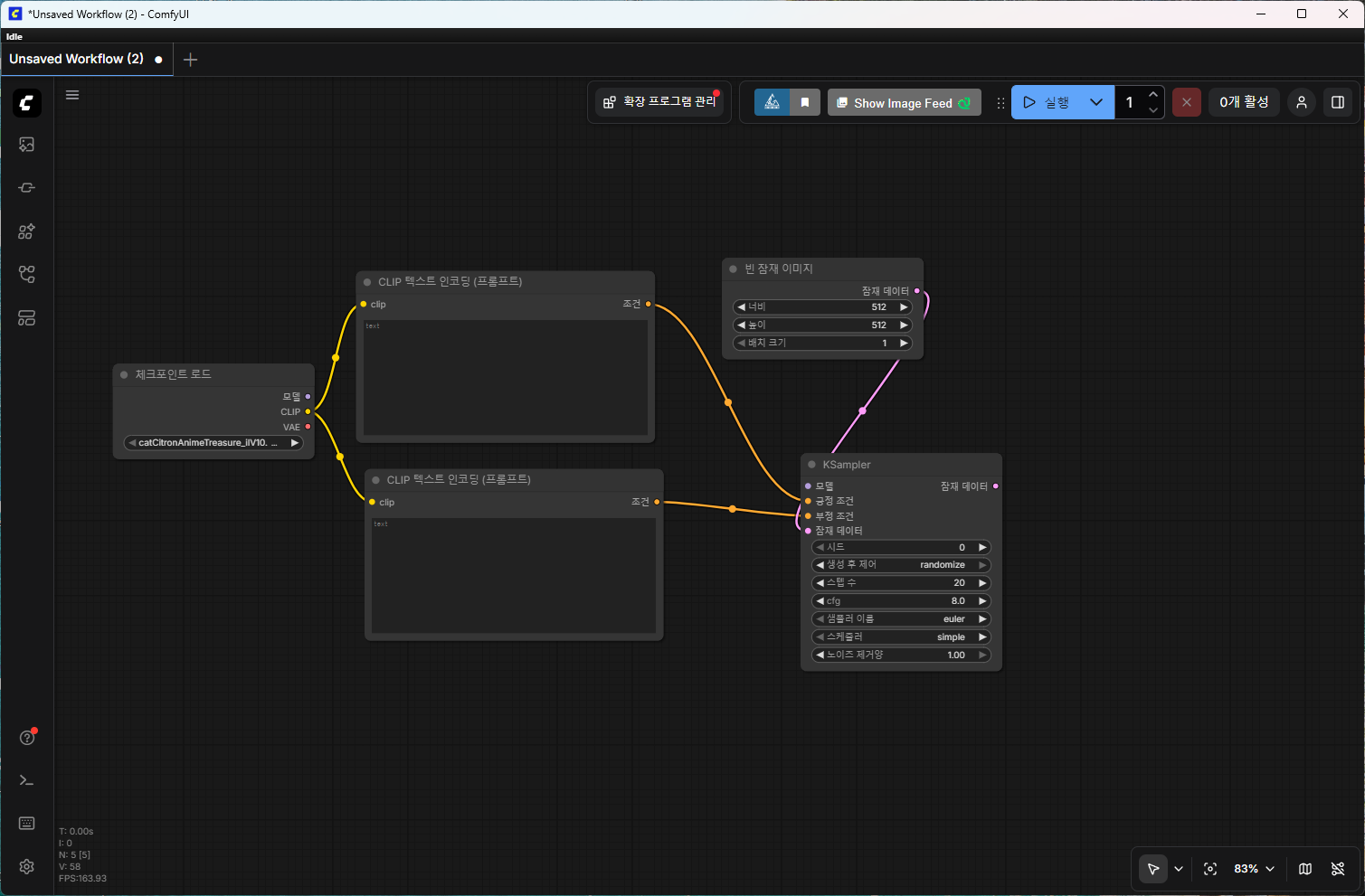
이제 중요한 노드를 불러올 차례가 되었다.


다시 우클릭하고 노드 추가로 들어가서, 샘플링을 클릭한다. 그리고 KSampler를 클릭해준다.

노드 간의 연결도 잊지 말고 해주자.
이 KSampler는 준비한 모델, 프롬프트, 빈 캔버스를 모두 전달받아서 실제로 지직거리는 노이즈를 깎아내며 형태를 만들어내는 작업을 수행한다. 애가 없으면 AI 그림 못 뽑는다. 이 노드에서 스텝 수(몇 번 다듬을지), CFG Scale(명령어를 얼마나 빡세게 따를지) 등 그림의 퀄리티를 결정하는 중요한 수치들을 여기서 조절하는 역할을 하기도 한다.

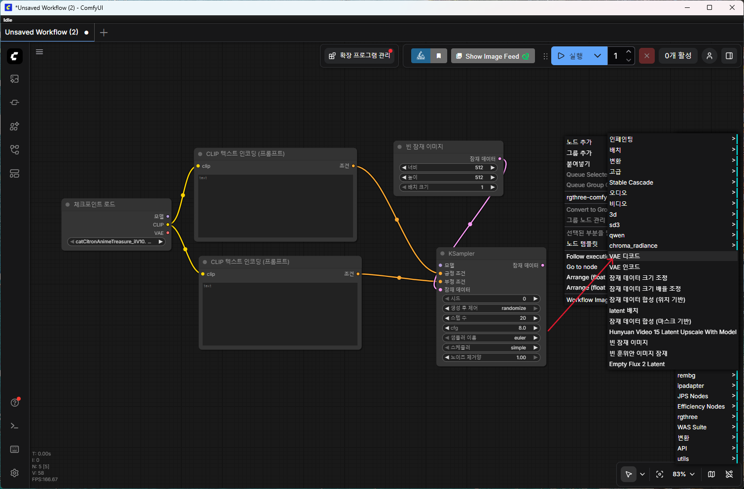
이제 KSampler가 다 그린 그림은 아직 AI만 볼 수 있는 압축된 상태다.
이걸 VAE 디코드 노드가 우리가 모니터로 볼 수 있는 일반적인 픽셀 이미지로 압축을 풀어주고, 이미지 저장 노드가 최종적으로 파일로 저장해도록 하기 위해 두 노드를 불러와 보자.
먼저 VAE 디코드 노드는 잠재 데이터에 들어가면 있다.

이미지 저장 노드 같은 경우에는 이미지 > 이미지 저장 순으로 있다. 정 찾기 어렵다면 더블 클릭으로 검색창을 불러올 수 있으니 이름을 넣고 검색하면 나온다.

노드 연결도 잊지 말고 해주자.
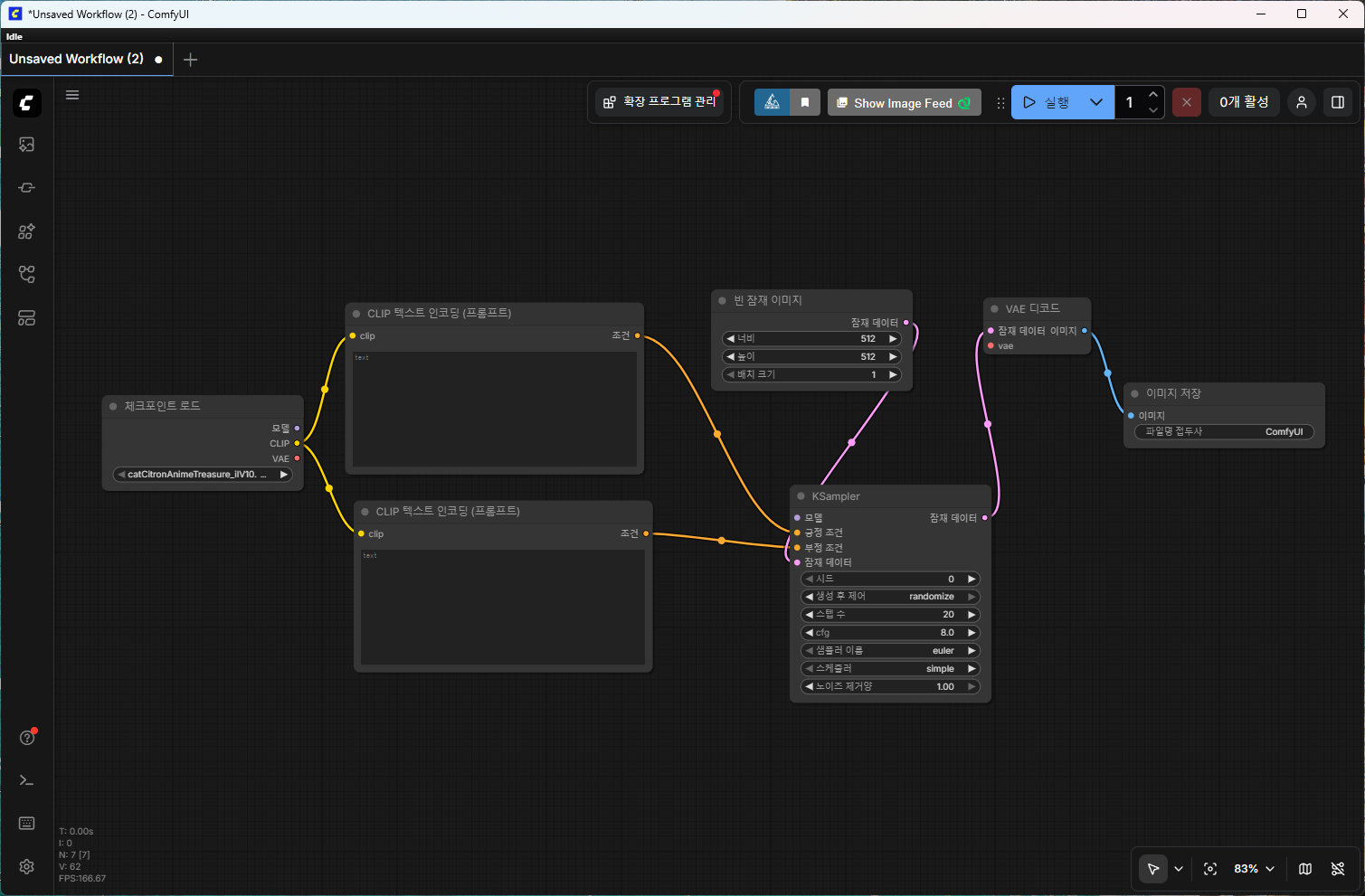
그럼 이제 AI 그림을 뽑을 차례다.

국민 태그인 1girl를 넣고 돌려보자.

그러나 필자가 노드를 다 연결하였다고 생각하였으나... vae쪽 연결을 깜빡했다.

나머지도 연결주면서 해결했다.
이제 실행버튼을 눌러서 AI 그림을 뽑아보자.

첫 딸깍의 결과물이다. 아직 뭔가 넣은 프롬프트 태그도 없고 뭔가 한게 없기에 굉장히 낮은 퀄리티의 그림이 나왔다.
앞으로 차근차근 배워보면서 로컬 그림의 고점을 뽑아보도록 하는게 목표다.
또한 필자처럼 ComfyUI 사용법에 대해 차근차근 배울 생각이라면 아래의 사이트를 참고하자. 유저들이 만든 사이트지만, 흩어진 정보가 모아져 있는 사이트다.
https://comfyui-wiki.com/ko/tutorial/basic/how-to-update-comfyui
ComfyUI 업데이트 방법 (How to Update ComfyUI) | ComfyUI Wiki
이 문서는 ComfyUI를 업데이트하는 방법을 소개합니다.
comfyui-wiki.com
'툴 > ComfyUI' 카테고리의 다른 글
| [ComfyUI] GPU의 상태와 빈 잠재 이미지(Empty Latent Image) 노드에 대해 공부해보자. (0) | 2026.03.10 |
|---|